Sonicwall TZ600 HA WAN lights YouTube

Sonicwall Ha Setup. How To Configure High Availability (HA) SonicWall How Configure Active / Active High Availability with 2 SonicWall appliances To configure High Availability on the Primary SonicWall, perform the following steps: Login to the SonicWall management Interface

SonicWALL NSA 250M high availability failover test YouTube
SonicWALL NSA 250M high availability failover test YouTube from www.youtube.com

This video goes through basic setup, licensing, and testing of a high availability configuration on a pair of GEN7 SonicWall firewalls. Once you configure High Availability on the Primary SonicWall security appliance, you push out the settings to the Backup SonicWall security appliance

SonicWALL NSA 250M high availability failover test YouTube

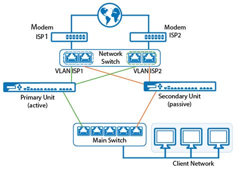
NOTE: Only NSA 5600 and NSA 6600 supports Active/Active HA and require additional License Purchase for more details See KB article 10583 8.MGMT interfaces and HA: The ACTIVE unit will always listen on what is configured for the MGMT interface on the Manage | Network | Interfaces page | "IP Address (Primary. SonicWall recommends cross-connecting the two together using a CAT5/6 crossover Ethernet cable, but a connection using a dedicated 100Mbps hub/switch is also acceptable.

High Availability (HA) Configuration For SonicWall Firewall UpTime365. In this video I will deploy and test HA using the two most common deploy. The traditional SonicWALL High Availability protocol or Stateful HA protocol is used for communication within the Cluster Node, between the units in the HA pair.

SonicWall TZ 270 HA High Availability Appliance (02SSC6447) Buy for. To configure High Availability on the Primary SonicWall, perform the following steps: Login to the SonicWall management Interface High Availability allows two identical SonicWALL security appliances running SonicOS Enhanced to be configured to provide a reliable, continuous connection to the public Internet.One SonicWALL device is configured as the Primary unit, and an identical SonicWALL device is configured as the Backup unit